новое событие
Информационный поток
Задания вакансии материалы разработки сообщения форума
Яндекс-директ

Технология EFSOL: БРИЗ

  • Добавить свою разработку
 
Специалист EFSOL
Связаться с автором
29.01.2015 14:17:34
+1
Экспертно-процессная платформа, предназначенная для:
• выполнения индивидуальных проектов по автоматизации бизнес-процессов компаний различного профиля;
• разработки собственных отраслевых процессно-ориентированных решений другими фирмами-партнерами.
Цель – увеличение эффективности предприятия в десятки раз.
Способ – автоматизация управления бизнес-процессами (контроль регламентов, постановка задач специалистам, автоматическое выполнение пакетов задач и т.д.)
Скриншоты
Описание

Экспертно-процессная платформа, предназначенная для:

  • выполнения индивидуальных проектов по автоматизации бизнес-процессов компаний различного профиля;
  • разработки собственных отраслевых процессно-ориентированных решений другими фирмами-партнерами.

Цель – увеличение эффективности предприятия в десятки раз.

Способ – автоматизация управления бизнес-процессами (контроль регламентов, постановка задач специалистам, автоматическое выполнение пакетов задач и т.д.)

 

На сегодняшний день на рынке представлено множество программных продуктов так или иначе декларирующих наличие функционала BPM, но практически все из них обладают одним или несколькими недостатками:

  • является модулем широкомасштабной системы учета и управления (ERP) и требует приобретения комплексного дорогостоящего программного пакета, зачастую с избыточными функциями;
  • являются, как правило, узкоспециализированными программными средствами, рассчитанные на внедрение в конкретной отрасли;
  • имеют серьезные ограничения по количеству единовременно обрабатываемых бизнес-процессов и мероприятий (задач).

В 2014 году компания EFSOL выпустила хBPM-платформу «EFSOL:БРИЗ» («Бизнес-Решения Инновационных Задач»), лишенную вышеперечисленных недостатков.

 

Программный комплекс разработан на основе технологической платформы «1С:Предприятие 8» и предоставляет пользователям системы:

  • эффективную эксперт-систему, способную с необходимой переодичностью квалифицировать (скоринговать) весь пакет объектов процессов и сопутствующих данных с возможностью выявления малейших изменений состояния каждого объекта процесса;
  • возможность в полностью автоматическом режиме выполнить набор необходимых действий для всех объектов процессов, изменивших свое состояние в результате квалификации (скоринга);
  • современный бизнес-процессор, обеспечивающий возможность единовременной автоматической обработки миллионов объектов процессов и событий, как в рамках единого комплекса бизнес-процессов, так и с помощью динамически подключаемых процессов в зависимости от принятого решения в текущий момент времени;
  • конструктор для создания самостоятельных прикладных программных решений на основе функционала платформы;
  • встроенный графический редактор для формализации, построения и оптимизации бизнес-процессов;
  • возможность построения и использования параллельных бизнес-процессов с определением эффективности каждого из них (KPI);
  • эффективные механизмы делегирования ответственности и контроля исполнения задач;
  • возможность построения сложных отчетов, встроенными средствами системы;
  • встроенный механизм автоматического формирования и печати документов, процессный документооборот;
  • инструменты для создания автоматизированных рабочих мест (АРМ);
  • совместимость с промышленными СУБД (Oracle, MS SQL Server, IBM DB2);
  • интерфейс подключения внешних приложений и интеграции с автоматизированными системами учета.

Использование хBPM-платформы «EFSOL:БРИЗ» и построенных на ее основе прикладных программных решений обеспечивает кардинальное сокращением затрат и сроков перехода на систему процессного управления по сравнению с традиционной разработкой, а так же оптимизацию процессного управления и автоматизацию рутинных задач по их мониторингу и контролю.

 

Подробности на сайте: http://efsol.ru/technology/efsol-briz.html

Ключевые слова:   автоматизация бизнес-процессов в1с   реинжиниринг бизнес процессов   управление бизнес-процессами   процессное управление
Файлы для скачивания
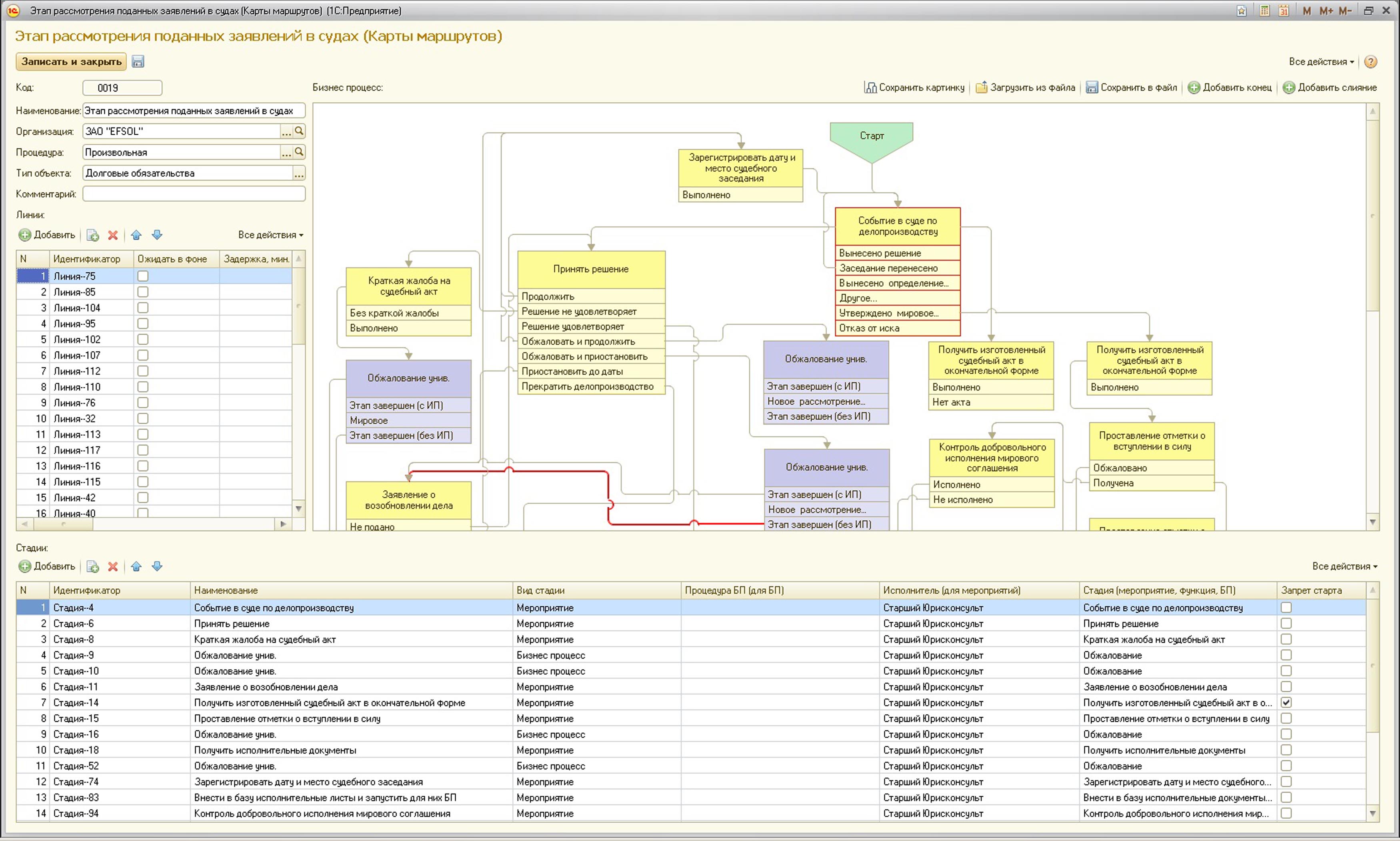
    • Marshrut_bp.jpg (576Kb)
    • Рисунок 1 — Маршрут бизнес-процесса
    • Использование технологии в программном продукте EFSOL: БРИЗ. Ликвидность
    • скачиваний: 2453
    • дата загрузки: 29.01.2015 14:29:42
    • Scoring.jpg (269Kb)
    • Рисунок 2 — Скоринг
    • Использование технологии в программном продукте EFSOL: БРИЗ. Ликвидность
    • скачиваний: 2467
    • дата загрузки: 29.01.2015 14:28:54
Скачать все файлы одним архивом (845Kb)
0
    ≡ к списку разработок
    Яндекс-директ