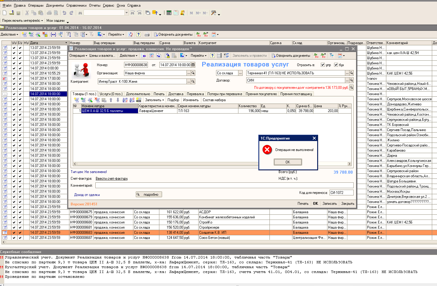
Не проводится реализация в КА

Задание в категории
песочница
4 |
0
12 сентября 2014 в 19:05:53
(11 лет 30 недель 1 день 17 часов назад)
- V8.x Комплексная автоматизация
- 16.07.2014 01:24:45
- до 16.07.2014
скриншот приложил, достаточно срочно
-
Завершена (16.07.2014)
Предложения отсутствуют