Сделать дополнительные формы для 1С Документооборот
		
		
				
			 
	
	
					Москва(Россия			)
							arestou
					25.05.1989(36 лет)
					22 |
			 0
					31 мая 2017 в 15:59:08
				(8 лет 22 недели 4 дня 15 часов назад)
					
	 
		
					- V8.x 1С:Документооборот 8 КОРП
 
		
						- 16.05.2017 16:56:24
 
					- до 25.05.2017
 
		
	
	
		
	
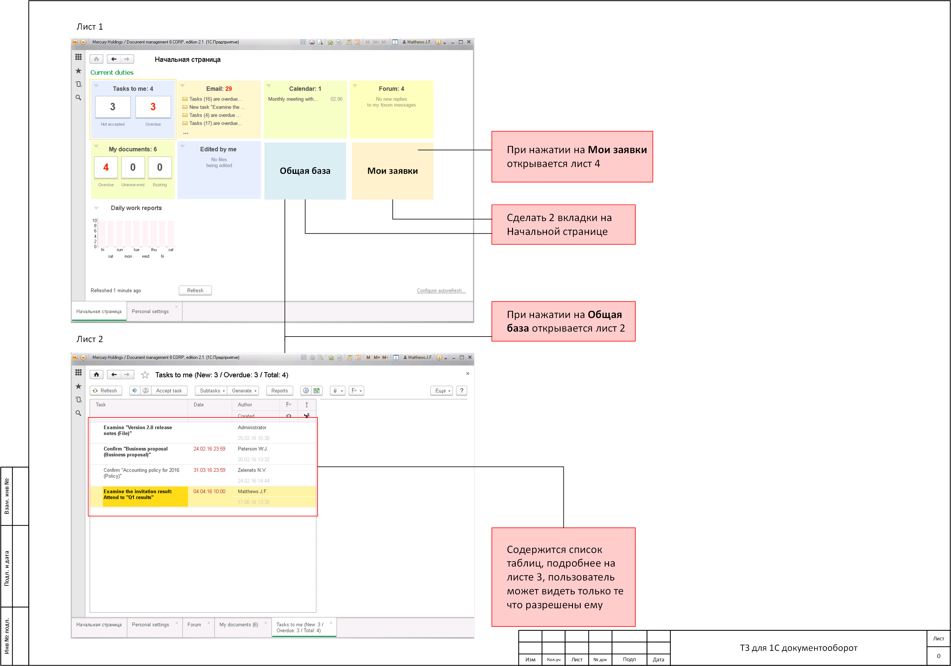
		См вложения, там подробно приведено задание			
			
		
	
	
	
	
			
		
	
	
	
	
	
	
	
			
		
							- 					
					
															
					
						
Завершена (31.05.2017)