новое событие
Задания
Вакансии
Участники
Материалы
Разработки
Форум
Информационный поток
Задания
вакансии
материалы
разработки
сообщения форума
severiana
Приватное сообщение
НДС 20%
Отменено
310 | 2
11 сентября 2025 в 12:08:50
(10 недель 5 дней 17 часов назад)
175880
16.01.2019 14:28:44
Текст задания
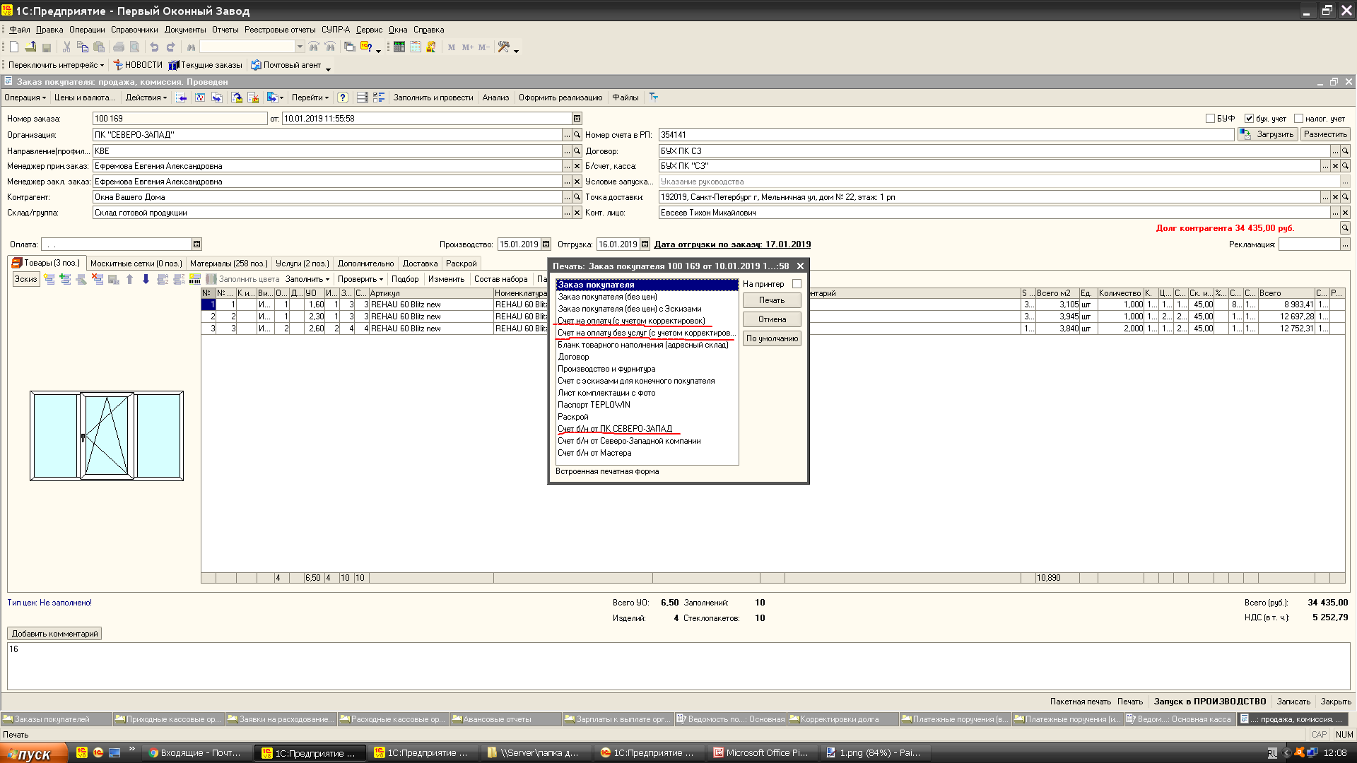
Есть древняя доработанная УПП на 8.1.
Нужно добавить с Заказ клиента ставку НДС 20% и откорректировать печатные формы.
Выполнять можно через тимвьюер
2.png
(129 кб)
1.png
(121 кб)
0
предыдущие (
)
все
Отклики (6)
Епимахов Дмитрий
Челябинск
(Россия)
16 января 2019 в 14:31:41
1 500р
1 день
+ 13
- 2
4290
3
19
4672
Готов
Дмитрий Смирнов
Санкт-Петербург
(Россия)
16 января 2019 в 14:41:21
Скрыто
1 день
Адрес сайта:
http://1cka.info
E-mail
:
admin@1cka.info
Скайп:
dimitar_aka_tcog
Telegram
:
@d1m1tar7
VK
:
https://vk.com/d1m1tard
Обращайтесь.
Программист Админенко
Самарканд
(Узбекистан)
16 января 2019 в 16:23:15
1 200р
1 день
+ 5
- 1
600
2
2575
пишите В SKYPE vladm0146@gmail.com обсудим условия и задание
Сикорский Константин Сергеевич
Санкт-Петербург
(Россия)
16 января 2019 в 16:32:54
1 400р
1 день
+ 3
- 0
500
1
3
3815
Здравствуйте. Готов выполнить Ваше задание.
skype koostyyaa
Сергей
Йошкар-Ола
(Россия)
16 января 2019 в 17:40:31
2 000р
1 день
+ 8
- 0
2150
1
8
5136
сделаю.
Кирилл R.
16 января 2019 в 23:26:36
2 000р
1 день
+ 47
- 2
16995
55
5253
Сделаю.
≡ Список Ваших задач
cервис удаленного проектирования
Ваш регион:
<не определено>
Одноклассники
Яндекс
Mail.ru
Google
Регистрация
Регистрация
Зарегистрироваться
Вход
Авторизация
Войти
напомнить пароль
новое сообщение