новое событие
Информационный поток
Задания вакансии материалы разработки сообщения форума
ulyanoff
Приватное сообщение

Обмен данных

2 |  0
9 марта 2019 в 21:01:42 (7 лет 11 недель 6 дней 13 часов назад)
Текст задания
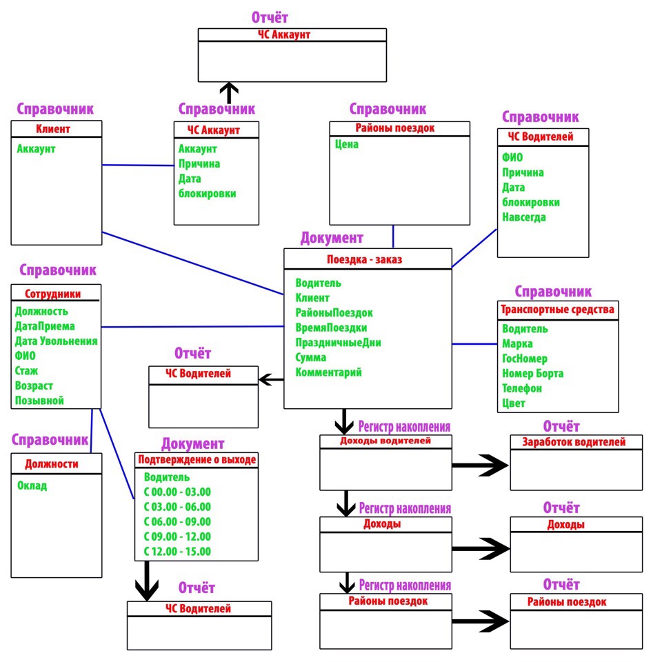
Требуется доработка конфигурации 1с: Предприятие 8.3
А именно необходимо сделать реализацию обмена данных между приложением.
Обмен данными должен происходить между ПК и моб.приложением.
Прикрепил конфигурацию.
Моб.приложение создано с помощью Сборщик мобильных приложений.
Cсылка на приложение: https://yadi.sk/d/LfysWH6d7b9sjw
Прикрепил конфигурацию и фото связи объектов конфигурации.
Помимо выполнения работы, требуется дополнительно показать как все это реализовалось, т.к это дипломная работа.
0
Отклики (0)
Предложения отсутствуют