Обмена данных между моб.приложением и основной версией
Выполнено
13 марта 2019 в 09:48:42
(6 лет 30 недель 5 дней 10 часов назад)
10000
07.03.2019 21:00:09
Текст задания
Требуется доработка конфигурации 1с: Предприятие 8.3
А именно необходимо сделать реализацию обмена данных между приложением.
Обмен данными должен происходить между ПК и моб.приложением.
Прикрепил конфигурацию.
Моб.приложение создано с помощью Сборщик мобильных приложений.
Cсылка на приложение: https://yadi.sk/d/LfysWH6d7b9sjw
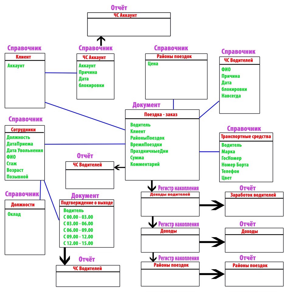
Прикрепил конфигурацию и скриншот связи объектов конфигурации.
Ко всему этому, требуется дополнительно показать(описать) как все это реализовалось, т.к это дипломная работа.
Могу сделать!
Есть возможность оплатить работу по безналичному расчету
С закрывающими документами,
А так же заключить договор.
С уважением Программист 1С
Сергей Юревич
Программист 1с
info@серв1с.рф
89157077792@yandex.ru
Skype: sergeyyurievich
WhatsApp/Viber: 89157077792
Telegram: @sergeyrevich