новое событие
Задания
Вакансии
Участники
Материалы
Разработки
Форум
Информационный поток
Задания
вакансии
материалы
разработки
сообщения форума
Алексей
Приватное сообщение
перенести обработку с ут10-11 по отправки смс и емайлов по шаблонам с привязкой к статусу...
Отменено
Тольятти
(Россия )
138214241
alegzei
52 | 19
3 июня 2022 в 11:58:38
(3 года 35 недель 5 дней 11 часов назад)
1300
29.07.2021 08:54:40
Задача отменена автоматически согласно правилам и регламенту сервиса
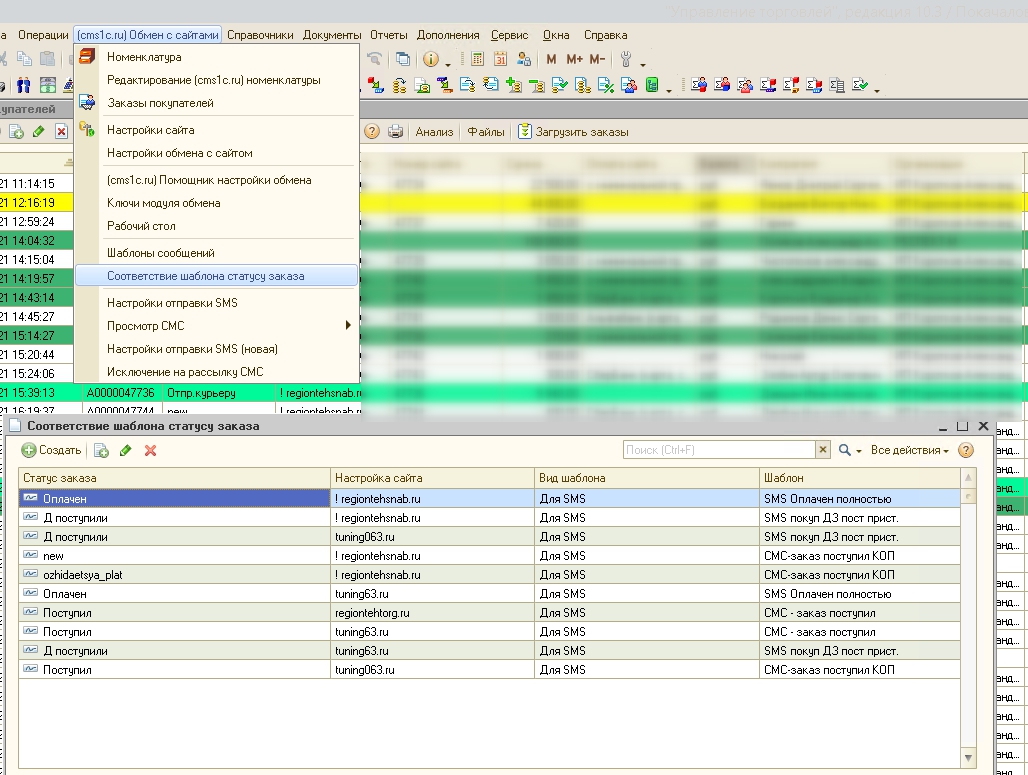
Текст задания
перенести из ут10 в УТ11
обработка с некоторыми связями в разных документа - см. скриншоты
сf https://disk.yandex.ru/d/2PSxUnhQHG8LLQ
photo_2021-07-23_20-44-45.jpg
(23 кб)
photo_2021-07-23_20-46-17 (2).jpg
(73 кб)
photo_2021-07-23_20-46-17.jpg
(73 кб)
Управление торговлей, редакция .jpg
(276 кб)
Управление торговлей, редакция 10.3 Покачалова О.А. (удаленный).jpg
(421 кб)
0
предыдущие (
)
все
Отклики (3)
UMix
Воронеж
(Россия)
29 июля 2021 в 08:58:58
1 300/час
1 час
+ 63
- 0
17815
76
4465
в личку
e-mail: Umix@bk.ru
skype: umishkau
wtsap: +79518500555
telegr: +79009499209
не проще ли посмотреть у разработчика возможно есть обновление под УТ11?
потребуются уточнения
стоимость после уточнений
оплата по принятию
Иван Зайцев
Новороссийск
(Россия)
29 июля 2021 в 22:27:02
2 300р
1 день
+ 1
- 1
300
1
1881
пишите в скайп обсудим задание и условия
ИЛИ телега
предпочтительно скайп
covalchuk alex
Белгород
(Россия)
29 июля 2021 в 22:27:42
1 800р
1 день
+ 0
- 1
0
2389
Здравствуйте.
Пишите в SKYPE в моих контактах для обсудить условия и задание
Личку и почту читаю редко- пишите В SKYPE
работу выполняю у себя ,по факту выполнения после вашей проверки,
оплачиваете и забираете результат
≡ Список Ваших задач
cервис удаленного проектирования
Ваш регион:
<не определено>
Одноклассники
Яндекс
Mail.ru
Google
Регистрация
Регистрация
Зарегистрироваться
Вход
Авторизация
Войти
напомнить пароль
новое сообщение