10 февраля 2023 в 10:11:43
(2 года 43 недели 2 дня 10 часов назад)
7100
29.09.2021 09:43:39
Удалось поправить существующую обработку
Текст задания
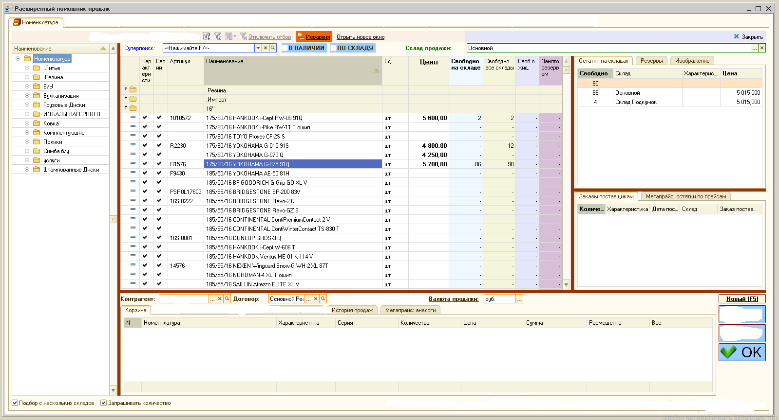
Необходимо сделать внешнюю обработку для УТ 10.3 , у работников в интерфейсе отсутствует доступ к меню продаж , в обработке необходимо сделать возможность подбора номенклатуры по всем складам , с автоматически проставлением контрагента - Частное лицо , с просмотром остатков , и в итоге создание документа Реализация товаров и услуг . Как должна примерно выглядеть обработка показано на скрине
))) То что у вас на экране это моя разработка. Но там даже старая какая то версия.
Вот новая
Рабочее место менеджера по продажам для 1С УТ10, КА, УПП, БП
https://subsystems.ru/solutions/prodazhi/pomoshchnik-prodazh-rasshirennyy-podbor-nomenklatury-dlya-ut10-ka-upp-bp/