новое событие
Информационный поток
Задания вакансии материалы разработки сообщения форума
Владислав Ю
Приватное сообщение

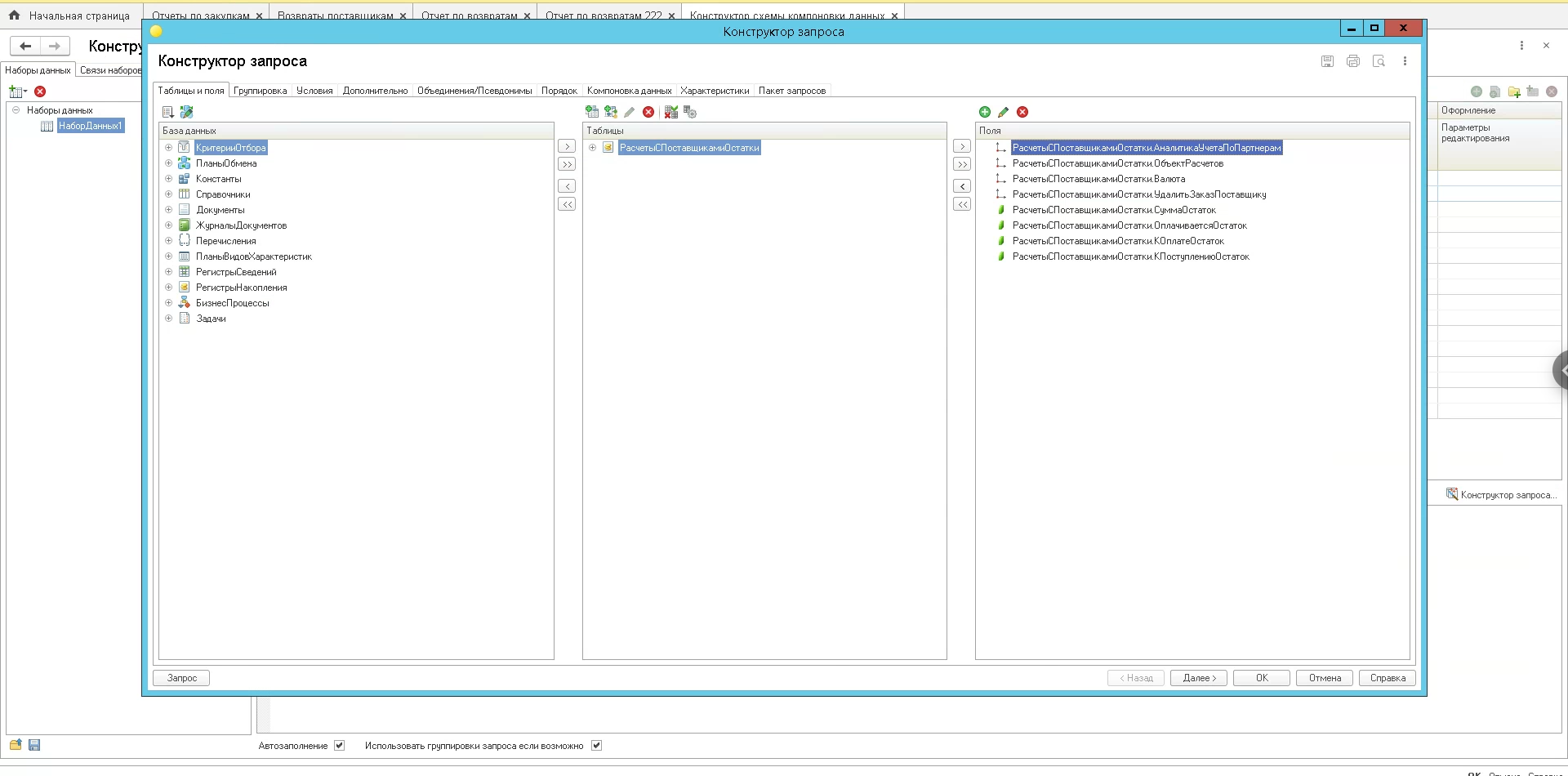
В универсальный отчет добавить источник данных через СКД.

Ржев(Россия )
13.02.1988(37 лет)
20 |  0
22 августа 2025 в 17:30:27 (18 недель 3 дня 12 часов назад)
22900
Текст задания
Проконсультировать как в универсальный отчет через СКД добавить источник данных.

Нужно в универсальный отчет вывести параметр менеджер из заказа клиента в отчет по возвратам поставщику.

скрын во вложении

1С. Управление торговлей, редакция 11
0
Выбранные исполнители
Отклики