новое событие
Информационный поток
Задания вакансии материалы разработки сообщения форума
MRZclub
Приватное сообщение

Доработка 1с УНФ

2 |  0
18 июня 2014 в 10:00:56 (11 лет 31 неделя 4 дня 18 часов назад)
Текст задания
Основывался вот на этом ролике http://avto-vendor.ru/
Сам работаю сейчас Автосервис - Автозапчасти в 4 редакции

ТЗ...

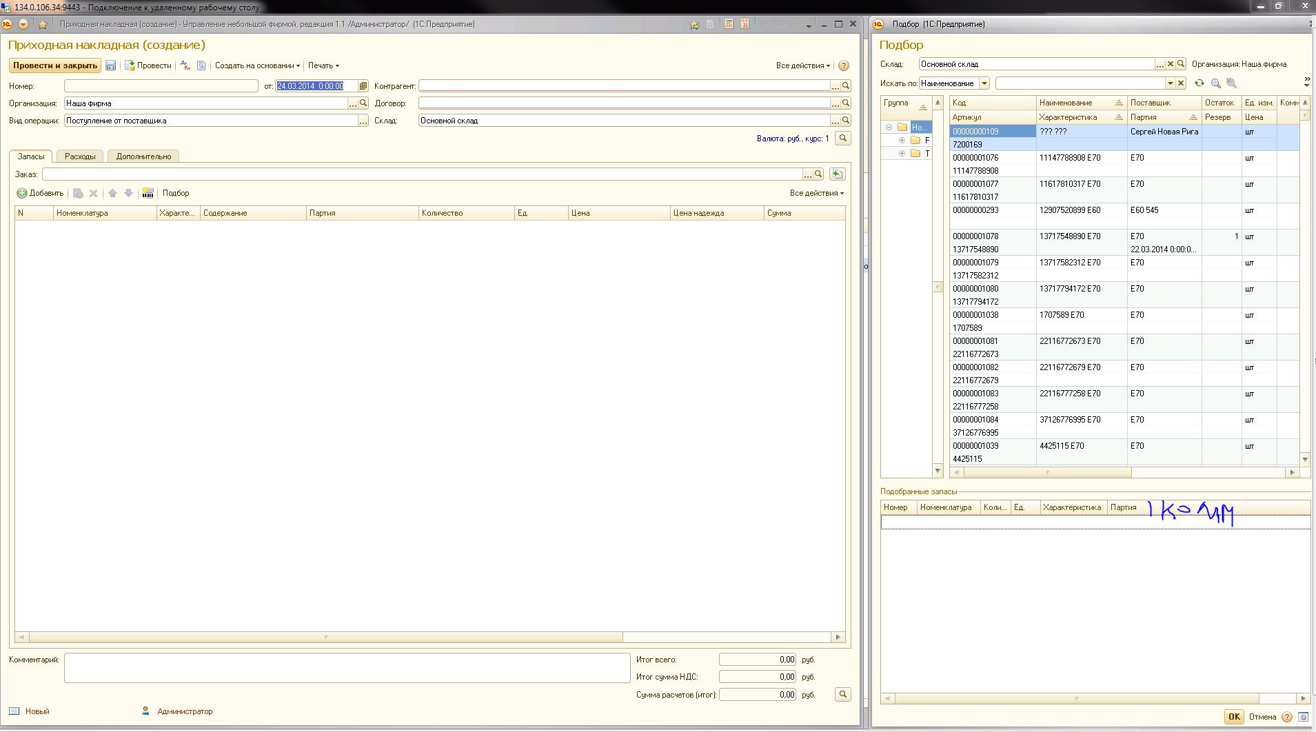
Подбор
Добавить в Подбор:
поиск Поля. По названию, Артикулу, Коду товара, По партиям.
В “Подборе” возможность завести новую позицию номенклатуры.
При “Поборе” добавить возможность выбора показывать “только с остатками”
Название поставщика добавить рядом с Партией
При подборе товара сделать активную накладную. С права закрепить Подбор (“Подбор” закрепить в правой стороне. (что бы было активно 2 поля. Накладная и Побор. Что бы сразу можно исправлять и Стоимость, и Надежду. Тем самым уйдем от дополнительных движений)
Характеристика в подборе. (Возможно сделать характеристику списком. Цвета все одинаковы и т.д. Например товар TEST Бампер Пд Е1 я завожу сразу все характеристики товара цвет. Далее при приходе товара я просто выбираю нужную мне характеристику. В одном приходе могут прийти 2 одинаковых по характеристикам бампера поэтому и ввели значение Партия)
Дополнение! Возможность оставлять и видеть комментарии номенклатуры.
По сути у нас каждая деталь уникальна Номенклатура + Характеристика. и у каждой мы можем оставить комментарий.

Вывести отдельно типа "Подбор" для оперативного поиска остатков на складе. Либо доработать “Номенклатура” (Отчет Запасы общие Настройки)
Поиск Поля. По названию, Артикулу, Коду товара, Партия. Видеть остатки, характеристики (остатки), Поставщика.
Добавить поле Закупочная цена, Надежда (Ориентировочная стоимость товара)


Разработать рабочее место менеджера В рабочем месте менеджера. Открывается при открытии 1Са. Там будет остатки на складе, удобный поиск и там же можно будет собрать заказ покупателя. Отредактировать схему.

Поступление товара

Добавить Код склада формируется № партии + № (№ порядковый присвоенным на складе). т.е. заполняем “Партия” заполняем “№ позиции” этот Код склада участвует в поиске при подборе при реализации и в отчетах...
Партия указывается автоматом числом проведения товара
090114/150-(в документе поступление, поле партия в виде строки. При проведении документа создаются спр партии. с наименованием Дата/НаименованиеПартии) Автоматически регистрировать поставщика в партии.

Добавить поле “Надежда” (“Надежда” - это условная продажная сумма которая нужна для статистики надежности поставщика) (Ориентировочная цена продажи)

Отчет надежности поставщика
Рассчитывается по всем поставщикам за все время
Пример расчета Поставщик-1 = СУММА продаж / СУММА надежды(продажи) = %(заработка)
и так по всем поставщикам

Для этого надо добавить поле в поступлении товара “Надежда”
В этом поле можно будет менять число после проведения накладной...


Реализация товара

Комиссия
1. Долг по Поставщику (Кто дает на реализацию) формируется только после продажи товара. (оплачиваем после продажи товара)
2. “Надежда” только после продажи товара.
3. Указывать в Документе Поступления (Взятие на комиссию) галочка что этот товар продан
4. Участвует в остатках по складам только в своей группой



Кассы
Не нашел Перемещение денежных средств между кассами организации.
Добавить
В документе перемещение денег(план) если статус утвержден, то автоматом создавать РКО и ПКО по перемещению денег

Расходы
Есть Расходы в Приходной накладной но эти расходы распределяются на товар который поступает.(Открыт)
Есть Прочие затраты (расходы) просто как факт расхода без указания номенклатуры указывается… Есть еще вариант через “Операция”(В документе Прочие затраты(Расходы), добавить поле (Номенклатура) Для указания поступивших услуг)


Автоматизировать и упростить
1. Расходы текущие! Которые будут потом учитываться в расчете прибыли и отображаться во всех бух документах как нужно… (как номенклатура Расходы)

Выгрузка склада из Эксель в 1с В какие документы?
(В документ оприходование)

Отдельный документ.
Разбор товара на составляющие.
09.01.14/150 - есть код склада товара. (он пришел как агрегат. он состоит из 3 частей) я его могу продать как агрегатно так и разобрав его...
Я его разбираю =)
Мне нужен документ в котором будет происходить это операция....
я нахожу этот товар и разбиваю его на составляющие... присваивая им свой код склада... стоимость закупки и надежда разбиваться пропорционально составляющим...
Соответственно в Документе прихода товара изначальном... должна появиться отметка или номер документа, в котором этот товар разбили....

Отдельный документ
Так по порядку. Аналогично. При приходе товара есть такая вкладка как Расходы. Я так понимаю, что когда я вношу эти расходы то они распределяются на себестоимость всего товара. Это подходит, например, для расхода Доставка и Грузчики.
И так по существу. У меня есть номер партии детали мы делаем ремонт. Так вот нужен документ В котором мы будем фиксировать эти доп расходы по конкретной детали. Т.е. в себестоимости товара должно это учитывается. Бампер в заходе 1000р. + ремонт 500р = Себестоимость 1500р.
Т.е. мы по этому документу вносим номенклатуру Маляр вносим товар По Партии проводим его. Делаем расходный ордер по Поставщику услуги.

Пользователь
Завести сетевого пользователя Х
0
Отклики (7)